Tycarriou https://tycarriou.info Un site utilisant WordPress Sat, 02 Apr 2022 07:29:01 +0000 fr-FR hourly 1 https://wordpress.org/?v=5.9.4 https://tycarriou.info/wp-content/uploads/2018/12/cropped-10633386_m-32x32.jpg Tycarriou https://tycarriou.info 32 32 153565994 Créer un bouton flottant sur toutes ses pages https://tycarriou.info/creer-un-bouton-flottant-sur-toutes-ses-pages/ https://tycarriou.info/creer-un-bouton-flottant-sur-toutes-ses-pages/#comments Sat, 02 Apr 2022 07:25:19 +0000 https://tycarriou.info/?p=248335 The post Créer un bouton flottant sur toutes ses pages appeared first on Tycarriou. ]]>

Créer un bouton flottant sur toutes ses pages

Après réflexion, un bouton c’est bien… Mais s’il peut également contenir une image et ressemblée à un mini pop-up c’est mieux !

Donc voici comment créer un Call To Action, le rendre flottant et le placer sur toutes les pages de son site.

  1. créer un module Call To Action.

Rien de plus simple appelé un module et dans le moteur de recherche commencer à taper cal. Puis cliquer sur le module Call To Action proposé.

2. Dans le Contenu, on placer le Titre, le texte, un boutton s’il on en veut un.

Car ce n’est pas obligatoire. Quand on place le lien (l’Url) du lien on peut tout à fait choisir de rendre tout le module cliquable ! C’est très pratique sur les mobiles, plus de problème de gros doigts.

3. Dans l’Avancée on va venir personnaliser le module pour le rendre flottant.

Position

Position = Fixé (pour obligé le module a toujours rester au même endroit sur la page.

Location = En bas à droite

Indice Z = 500 (Plus le chiffre est élevé plus le module ce placera au dessus des autres. Dans le cas présent on veut le mettre en 1ère position pour ne pas avoir d’effet de masque lors du déplacement sur la page.

Et maintenant ?

Pour placer ce module sur toutes les pages ?

On peut le refaire manuellement, page par page… ou enregistrer le module dans la bibliothèque et l’appeller sur les pages…

On gagne du temps mais ce n’est pas parfait.

On peut aussi placer ce module dans le pied de page en utilisant les fonctionnalités du Thème Builder.

Placer le module sur toutes les pages !

Au préalable, j’ai créé un Global Footer sur tout le site. C’est une manière de personnaliser votre pied de page de manière très efficace.

Puis j’ai enregistré mon module flottant dans ma bibliothèque Divi.

 

 

Il ne reste qu’à retourner sur le visuel buider à ajouter notre module depuis la biblithèque et à enregistrer la nouvelle présentation et le tour est joué ! cool

Par exemple : https://www.mymoneyplan.ch/

 

The post Créer un bouton flottant sur toutes ses pages appeared first on Tycarriou.

]]>
https://tycarriou.info/creer-un-bouton-flottant-sur-toutes-ses-pages/feed/ 1 248335
Souligner les items d’un sous-menu https://tycarriou.info/souligner-les-items-dun-sous-menu/ https://tycarriou.info/souligner-les-items-dun-sous-menu/#respond Sun, 20 Feb 2022 10:15:43 +0000 https://tycarriou.info/?p=248313 The post Souligner les items d’un sous-menu appeared first on Tycarriou. ]]>
Souligner les items d'un sous-menu

Cette commande m’a un peu déroutée, mais au final elle est assez simple à mettre en place.

En général les sous-menu dans WordPress sont organisés avec une ligne d’item supérieur et des items de sous-menu placés verticalement les uns sous les autres.

Ici le résltat à atteindre était de mettre sous chaque sous-item un trait horizontal blanc légèrement centré.

J’ai choisi d’aller placer dans le personnaliseur de thème un css aditionnel.

.line-menu{
font-weight:bold;
border-bottom:1px solid;
color:#ffffff;
width: 90%;
position: absolute;
top: 50%; left: 50%;
transform: translate(-50%, -50%);
}

Et d’aller le placer dans le menu à chaque fois que je souhaite le faire apparaître.

css additionnel

Vraiment rien de compliqué à cette étape. Le paramétrage des menus se trouve dans Apparences Menus.

La case permettant la modification des classes (facultative) n’est pas présente par défaut sur l’écran du Back-office. 

En haut de l’écran à droite, cliquez sur Option de l’écran puis cochez Classes CSS

L’option apparaît immédiatement smile

 

Il ne reste qu’à aller placer le nom de la class à tous les endroits du menu où l’on souhaite apporter la modification.

Ne pas oublier d’enregistrer les changements !

Et voici le résultat :

Home

placer une class css dans le menu

The post Souligner les items d’un sous-menu appeared first on Tycarriou.

]]>
https://tycarriou.info/souligner-les-items-dun-sous-menu/feed/ 0 248313
Comment créer des cartes flottantes https://tycarriou.info/comment-creer-des-cartes-flottantes/ https://tycarriou.info/comment-creer-des-cartes-flottantes/#respond Sat, 19 Feb 2022 08:30:00 +0000 https://tycarriou.info/?p=248282 The post Comment créer des cartes flottantes appeared first on Tycarriou. ]]>

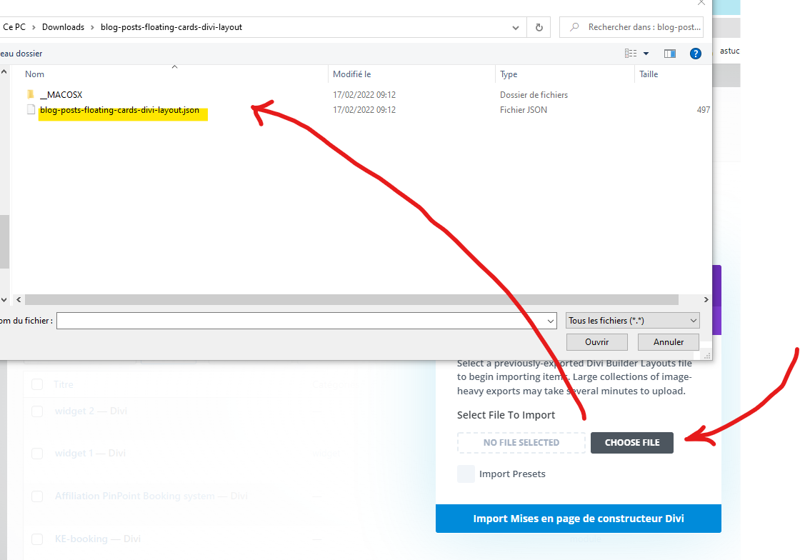
Commercer par aller chercher la mise en place dans la bibliothèque Divi après avoir importé les fichiers.

Proposé par Jason Champagne

Jason a commencé une carrière dans l’éducation avant de co-fonder une agence web spécialisée dans les sites Web Divi.

Comment concevoir des cartes flottantes de publication de blog à l’aide du module de blog de Divi

Maintenant que la mise en page de la page de destination du blogueur est chargée sur la page, nous sommes prêts à créer nos cartes flottantes de publication de blog.

La création des cartes flottantes de publication de blog implique 5 étapes principales :

  1. Création de la section, de la ligne et de la colonne en tant que nouveau conteneur pour le module de blog.
  2. Ajout d’un module de blog et d’un titre à la ligne/colonne
  3. Personnalisation de la ligne avec une position fixe et une largeur personnalisée
  4. Mise à jour du module blog avec un minimum de contenu et un box-shadow
  5. Faire apparaître la rangée de cartes au survol

I’m Amanda! Welcome to my daily blog

Mauris blandit aliquet elit, eget tincidunt nibh pulvinar a. Vestibulum ante ipsum primis

Travel

Fashion

Design

Reading

Music

Shopping

Amanda’s Spot
Copyright © 2022 Company Name

Article à lire

Domaine de Canon

Domaine de Canon

Le site des cabanes de Canon a évolué en 3 sites internet : https://cabane-insolite.com https://ferme-pedagogique.fr/ https://produit-ferme-biologique.fr/ Le principe est de bien séparer les 3 thématiques du Domaine de Canon, tout en conservant un univers qui lui est...

Domaine des Vaulx

Domaine des Vaulx

Mise en ligne d'une toute nouvelle version du site internet du Domaine des Vaulx. Venez découvrir la Mayenne et en profiter pour dormir dans les arbres, se reposer en chambre d'hôtes ou se réunir en famille dans l'un des gîtes.   Intégration des widgets de...

Mobile friendly

Google met à votre disposition une page de test pour évaluer votre site internet et savoir si votre site est « mobile friendly » (adapté aux mobiles). Voici quelques critères : – Absence de logiciels peu utilisés sur les appareils mobiles, comme Flash. – Texte lisible...

Comment créer un menu contextuant flottant avec DIVI

Comment créer un menu contextuant flottant avec DIVI

Cet article est la traduction de How to Create a Floating Pop-out Menu in Divi L'ajout d'un menu flottant à votre site Web permettra aux visiteurs d'accéder facilement à votre menu à tout moment de votre page. Ceci est idéal pour les menus de navigation secondaires...

14 conseils de rédaction SEO

14 conseils de rédaction SEO

14 Conseils de rédaction SEO pour remonter sur les moteurs de rechercheCette article est la traduction du 14 SEO Copywriting Tips to Impress Both Search Engines and Readers La rédaction SEO est une compétence essentielle pour tous ceux qui...

10 supplémentaires pour DIVI

10 supplémentaires pour DIVI

Cet article est la traduction d'un article posté par l'Equipe d'Elegantthemes. J'ai pensé que cet article traitant de 10 plugin complémentaires pour Divi méritait d'être largement diffusé. La communauté Divi s'est améliorée et élargie de façons intéressantes. Beaucoup...

Noctam’bulles

Noctam’bulles

2013 – Refonte du site des Noctam’Bulles Le site des Noctam’Bulles a changé son interface. Une fois de plus le choix c’est porté sur un Wordpress, mais le thème n’est plus une création. Il s’agît du thème Divi 2.0 de la société Elegant Themes. Quelques modifications...

Créer un bouton flottant sur toutes ses pages

Créer un bouton flottant sur toutes ses pages

Après réflexion, un bouton c'est bien... Mais s'il peut également contenir une image et ressemblée à un mini pop-up c'est mieux ! Donc voici comment créer un Call To Action, le rendre flottant et le placer sur toutes les pages de son site. créer un module Call To...

Souligner les items d’un sous-menu

Souligner les items d’un sous-menu

Cette commande m'a un peu déroutée, mais au final elle est assez simple à mettre en place. En général les sous-menu dans Wordpress sont organisés avec une ligne d'item supérieur et des items de sous-menu placés verticalement les uns sous les autres. Ici le résltat à...

Comment créer des cartes flottantes

Commercer par aller chercher la mise en place dans la bibliothèque Divi après avoir importé les fichiers.Jason a commencé une carrière dans l'éducation avant de co-fonder une agence web spécialisée dans les sites Web Divi.Comment concevoir des cartes flottantes de...

Étape 1 : Création de la section, de la ligne et de la colonne en tant que nouveau conteneur pour le module de blog

Commençons par créer une nouvelle section tout en bas de la mise en page.

Création de la section

Ajoutez ensuite une nouvelle ligne à une colonne à la section.

Ajouter une nouvelle ligne

Étape 2 : Ajouter un module de blog et un titre à la ligne/colonne

Au lieu de créer un nouveau module de blog ici, faites défiler vers le haut et trouvez le module de blog existant affichant trois articles de blog (il se trouve dans la troisième section vers le milieu de la page). Ouvrez les « Paramètres des autres modules » et sélectionnez « Copier le module ».

Copier le module de blog

Collez ensuite le module dans la nouvelle ligne à une colonne que nous avons créée en bas de la page en cliquant avec le bouton droit sur l’icône grise plus et en sélectionnant « Coller le module ».

coller le module de blog

Ensuite, nous allons ajouter un titre au-dessus de nos articles de blog qui flottera également au-dessus des cartes postales du blog. Pour ce faire, copiez le module de texte existant avec le petit texte de titre qui lit « Style de vie ».

Copier le titre du module

Collez ensuite le module juste au-dessus du nouveau module de blog que nous venons d’ajouter ci-dessous.

Coller le titre du module

Ensuite, modifiez le texte du titre pour décrire le type d’articles de blog que vous souhaitez présenter. Dans cet exemple, nous allons simplement utiliser « Article à lire ».

Changer le titre

Étape 3 : Personnalisation de la ligne avec une position fixe et une largeur personnalisée

Nous souhaitons réduire la taille des cartes postales du blog afin qu’elles ne prennent pas trop de place sur la page lorsqu’elles ont une position fixe. Ce serait distrayant. Pour ce faire, ouvrez les paramètres de ligne et mettez à jour les éléments suivants :

Personnaliser la ligne

Pour faire flotter les cartes, nous devons donner à la ligne une position fixe. Sous l’onglet Avancé, mettez à jour les éléments suivants :

  • Poste : Fixe
  • Emplacement : En bas à droite
  • Décalage vertical : 20px
  • Décalage horizontal : 20px
  • Indice Z : 12
Faire flotter les carte

Mise à jour du module blog avec un minimum de contenu et un box-shadow

Pour la plupart, le module de blog a déjà une mise en page en grille à trois colonnes et un joli style fourni avec la conception du pack de mise en page. Mais il y a quelques choses que nous devons faire.

Tout d’abord, nous devons réduire la taille des cartes (verticalement), nous devons supprimer certains éléments de contenu. Pour ce faire, ouvrez les paramètres du blog et masquez tous les éléments à l’exception de l’image sélectionnée. Cela fera en sorte que la publication n’affiche que l’image et le titre en vedette.

Sous l’onglet conception, donnez aux cartes de blog une ombre de boîte comme suit :

  • Box Shadow : Voir la capture d’écran
  • Force du flou de l’ombre de la boîte : 28 px
  • Couleur de l’ombre : rgba(0,0,0,0.19)
donner une ombre au blog

Faire apparaître la rangée de cartes au survol

Enfin, nous pouvons ajouter un bel effet de survol qui incite les utilisateurs à interagir avec les cartes flottantes. Pour ce faire, on peut profiter des options Transform et Hover de Divi.

Ouvrez les paramètres de ligne et mettez à jour les options de transformation suivantes :

Pour le bureau

  • Transformer Traduire Axe Y : 50 %

Pour l’état de vol stationnaire

  • Transformer Traduire l’axe Y : 0 %

Pour tablette (et téléphone)

  • Transformer Traduire l’axe Y : 0 %
Transformer la ligne

Cela amènera initialement la rangée entière de cartes en dehors de la fenêtre d’affichage du navigateur de 50 %. Une fois que l’utilisateur survole la rangée, la rangée de cartes revient complètement en vue, permettant à l’utilisateur de cliquer sur n’importe quel message qu’il souhaite lire.

Masquer la ligne sur mobile

À moins que vous ne souhaitiez publier un seul article de blog, il n’est pas logique de faire flotter ces articles de blog sur mobile. Cela prendrait probablement beaucoup trop de place et causerait des problèmes lors de la tentative de défilement. Pour masquer les cartes sur mobile, ouvrez les paramètres de la section et désactivez la visibilité de la section sur le téléphone et la tablette.

Masquer sur tablette et mobile

The post Comment créer des cartes flottantes appeared first on Tycarriou.

]]>
https://tycarriou.info/comment-creer-des-cartes-flottantes/feed/ 0 248282
Téléchargez une mise en page Divi https://tycarriou.info/telechargez-une-mise-en-page-divi/ https://tycarriou.info/telechargez-une-mise-en-page-divi/#respond Fri, 18 Feb 2022 07:45:00 +0000 https://tycarriou.info/?p=26662 The post Téléchargez une mise en page Divi appeared first on Tycarriou. ]]>

Elegant thèmes fournit très régulièrement des thèmes, des astuces que vous pouvez suivre et installer sur votre blog ou site internet.

Pour les télécharger, il faut vous inscrire à la newsletter depuis la page des ressources.

Puis cliquer sur le bouton Télécharger les Fichiers.

Pour importer la mise en page de la section dans votre bibliothèque Divi, suivez ces étapes :

  1. Accédez à la bibliothèque Divi.
  2. Cliquez sur le bouton Importer.
  3. Dans la fenêtre contextuelle de portabilité, sélectionnez l’onglet d’importation.
  4. Choisissez le fichier de téléchargement sur votre ordinateur.
  5. Cliquez ensuite sur le bouton d’importation.

1/ Accèder à la bibliothèque

Dans la colonne de menu de votre back-offiche trouvé vers le bas à gauche le menu Divi puis sélectionner Bibliothèque Divi.

Accéder à la bibliothèque Divi

2/ Cliquer sur le bouton importer (import)

Choisir l’onlet Import & Export, puis dans la pop-up qui s’ouvre le bouton import.

Sélectionner l'onglet Import & Export

3/ Cliquer sur l’onglet import

Sélectionner l'onglet Import & Export

4/ Choisir le fichier de téléchargement sur son ordinateur

Attention, souvent les fichiers téléchargés sont au format .zip, il peut être nécessaire d’extraire le fichier pour pouvoir l’utiliser. Ici les fichiers de thèmes sont souvent au format .json

Il faut donc passer par une étape de décompression du fichier .zip que l’on a télécharger avant de pouvoir l’importer 😀

Choisir le fichier de téléchargement
importer le fichier json

Il peut être intéressant d’importer les préréglages définits par le créateur de votre nouvelle mise en page.

importer les préréglages

Créer un nouveau design à partir de la bibliothèque Divi

Il ne vous reste qu’à appeler votre nouveau design, article, page depuis la bibliothèque Divi.

Créer un article à partir de la bibliothèque Divi
  1. Créez une nouvelle page et utilisez le Divi Builder pour modifier la page sur le front-end (constructeur visuel).
  2. Sélectionnez l’option « Choisir une mise en page prédéfinie ».
  3. Recherchez et sélectionnez la mise en page de la page d’accueil Blogger.
  4. Cliquez sur le bouton « Utiliser cette mise en page » pour la charger sur la page.

The post Téléchargez une mise en page Divi appeared first on Tycarriou.

]]>
https://tycarriou.info/telechargez-une-mise-en-page-divi/feed/ 0 26662
Créer un article à partir de la bibliothèque Divi https://tycarriou.info/creer-un-article-a-partir-de-la-bibliotheque-divi/ https://tycarriou.info/creer-un-article-a-partir-de-la-bibliotheque-divi/#respond Thu, 17 Feb 2022 07:13:13 +0000 https://tycarriou.info/?p=26642 The post Créer un article à partir de la bibliothèque Divi appeared first on Tycarriou. ]]>

Nous l’avons déjà vu, il est possible de créer un article ou une page rapidement en partant d’une page existante.

Il est également possible de préparer des modèles de pages à l’avance en déterminant les emplacements des textes, des images, des formulaires et d’appeler ces modèles. C’est l’option Choisir une page.

1/ Choisir une mise en page

Evidement cela implique que l’on aura avant tou placé ou créer un modèle que l’on aura enregistré dans la bibliothèque Divi.

Choisir une mise en page

1.1/ Placer un modèle dans la bibliothèque Divi

2 solutions, soit un crée un modèle de toute pièce, soit on a une page ou un article dont la mise en page nous plaît et on décide d’en garder une copie que l’on va placer dans la bibliothèque Divi pour y accéder rapidement.

Enregistrer la section dans la librairie

On lui attribue :

  • un nom de mise en page
  • une catégorie
  • on peu également le transformer en élément global
Ajouter à la librairie

2/ Choisir le modèle de page ou d’article

Rien de plus simple, il suffit de cliquer sur éditer avec le constructeur Divi et de se laisser guider.

Editer avec le constructeur Divi

3/ Modifier le contenu de l’article !

Pour chaque bloc : Sections, lignes, colonnes, modules il est possible d’apporter les modifications de contenu nécessaire.

En cliquant sur l’un des nombreux engrenages.

Ajouter du contenu

Et voilà le résultat avec le contenu modifié !

Endives au roquefort
Contenu du modèle modifié

The post Créer un article à partir de la bibliothèque Divi appeared first on Tycarriou.

]]>
https://tycarriou.info/creer-un-article-a-partir-de-la-bibliotheque-divi/feed/ 0 26642
Créer un article à partir d’un article existant avec Divi https://tycarriou.info/creer-un-article-a-partir-dun-article-existant-avec-divi/ https://tycarriou.info/creer-un-article-a-partir-dun-article-existant-avec-divi/#respond Sat, 12 Feb 2022 11:06:49 +0000 https://tycarriou.info/?p=26624 The post Créer un article à partir d’un article existant avec Divi appeared first on Tycarriou. ]]>

Une des solutions pour créer rapidement un contenu c’est de reprendre une présentation déjà existante, une page, un article. De le cloner et d’en modifier le contenu.

1/ Cloner une page existante

2/ Choisir la page ou l’article que l’on veut dupliquer

Rien de plus simple, il suffit de cliquer sur la présentation de son choix.

3/ Modifier le contenu de l’article !

Pour chaque bloc : Sections, lignes, colonnes, modules il est possible d’apporter les modifications de contenu nécessaire.

En cliquant sur l’un des nombreux engrenages.

Le tout en vidéo !

The post Créer un article à partir d’un article existant avec Divi appeared first on Tycarriou.

]]>
https://tycarriou.info/creer-un-article-a-partir-dun-article-existant-avec-divi/feed/ 0 26624
Emilie Boyer Diététicienne-Nutritionniste https://tycarriou.info/emilie-boyer-dieteticienne-nutritionniste/ https://tycarriou.info/emilie-boyer-dieteticienne-nutritionniste/#respond Wed, 09 Feb 2022 21:14:26 +0000 https://tycarriou.info/?p=26616 The post Emilie Boyer Diététicienne-Nutritionniste appeared first on Tycarriou. ]]>

Sur cette prestation une aide à la mise en ligne du thème d’Elegant themes : Nutritionist service page !

Un ajustement de l’hébergement ovh et wordpress.

Bonne visite !

EMILIE BOYER DIETETICIENNE NUTRITIONNISTE

The post Emilie Boyer Diététicienne-Nutritionniste appeared first on Tycarriou.

]]>
https://tycarriou.info/emilie-boyer-dieteticienne-nutritionniste/feed/ 0 26616
My Money Plan https://tycarriou.info/my-money-plan/ https://tycarriou.info/my-money-plan/#comments Mon, 26 Jul 2021 17:14:15 +0000 https://tycarriou.info/?p=26578 The post My Money Plan appeared first on Tycarriou. ]]>
Pour une fois il ne s’agît pas d’une réalisation, mais d’une assistance à la mise en place. 10h de forfait pour répondre aux questions posées, adapter les thèmes pour répondre au mieux aux besoin.
https://www.mymoneyplan.ch/
Forfait assistance My Money Plan

Informations

Thème : Divi WordPress : 5.8 Mise à jour : Yann Stempfel

Extensions

Système de réservation : En cours de développement

Véronique Carriou

Véronique Carriou

Webmaster

Je suis là pour vous aider ! Un site internet à taille humaine. Je serai heureuse de vous guider et de vous aider à paraître en ligne.

J'ai une prédilection pour les thèmes proposés par Elegant Themes, propres, claires, faciles à mettre à jour, l'équipe n'a qu'un objectif vous faciliter la vie !

Créer un bouton flottant sur toutes ses pages

Après réflexion, un bouton c'est bien... Mais s'il peut également contenir une image et ressemblée à un mini pop-up c'est mieux ! Donc voici comment créer un Call To Action, le rendre flottant et le placer sur toutes les pages de son site. créer un module Call To...

Souligner les items d’un sous-menu

Cette commande m'a un peu déroutée, mais au final elle est assez simple à mettre en place. En général les sous-menu dans Wordpress sont organisés avec une ligne d'item supérieur et des items de sous-menu placés verticalement les uns sous les autres. Ici le résltat à...

Comment créer des cartes flottantes

Commercer par aller chercher la mise en place dans la bibliothèque Divi après avoir importé les fichiers.Jason a commencé une carrière dans l'éducation avant de co-fonder une agence web spécialisée dans les sites Web Divi.Comment concevoir des cartes flottantes de...

Téléchargez une mise en page Divi

Elegant thèmes fournit très régulièrement des thèmes, des astuces que vous pouvez suivre et installer sur votre blog ou site internet. Pour les télécharger, il faut vous inscrire à la newsletter depuis la page des ressources. Puis cliquer sur le bouton Télécharger les...

Créer un article à partir de la bibliothèque Divi

Nous l'avons déjà vu, il est possible de créer un article ou une page rapidement en partant d'une page existante. Il est également possible de préparer des modèles de pages à l'avance en déterminant les emplacements des textes, des images, des formulaires et d'appeler...

Créer un article à partir d’un article existant avec Divi

Une des solutions pour créer rapidement un contenu c'est de reprendre une présentation déjà existante, une page, un article. De le cloner et d'en modifier le contenu.1/ Cloner une page existante2/ Choisir la page ou l'article que l'on veut dupliquer Rien de plus...

Emilie Boyer Diététicienne-Nutritionniste

Sur cette prestation une aide à la mise en ligne du thème d'Elegant themes : Nutritionist service page ! Un ajustement de l'hébergement ovh et wordpress. Bonne visite !

My Money Plan

Pour une fois il ne s’agît pas d’une réalisation, mais d’une assistance à la mise en place. 10h de forfait pour répondre aux questions posées, adapter les thèmes pour répondre au mieux aux besoin. https://www.mymoneyplan.ch/Informations Thème : Divi WordPress : 5.8...

Créer un bouton qui descend quand on scroll

Comment transformer un simple bouton ou menu fixe en un élèment que suivra l'internaute quand il scrollera sur votre page ? Rien de plus simple. Cliquez sur les paramètres du bouton > Avancé > Scoll Effects > Sticky Position Par défaut, le paramètre est Do...

Le Soulier d’Emily

Mise ne ligne d’une petite boutique en ligne sous le principe d’un Click and collect pour le magasin de chaussure Le Soulier d’Emily à Le Hom – Thury-Harcourt dans le Calvados.

The post Créer un bouton flottant sur toutes ses pages appeared first on Tycarriou.

]]>
https://tycarriou.info/creer-un-bouton-flottant-sur-toutes-ses-pages/feed/ 1 248335
Créer un bouton qui descend quand on scroll https://tycarriou.info/creer-un-bouton-qui-descend-quand-on-scroll/ https://tycarriou.info/creer-un-bouton-qui-descend-quand-on-scroll/#respond Mon, 26 Jul 2021 16:51:51 +0000 https://tycarriou.info/?p=26566 The post Créer un bouton qui descend quand on scroll appeared first on Tycarriou. ]]>

Comment transformer un simple bouton ou menu fixe en un élèment que suivra l’internaute quand il scrollera sur votre page ?

Rien de plus simple.

Cliquez sur les paramètres du bouton > Avancé > Scoll Effects > Sticky Position

Par défaut, le paramètre est Do Not Stick. Il vous suffit de le modifier en sélectionnant Stick to Top and Bottom. Le bouton peut maintenant monter et descendre.

C’est une option très intéressante si vous souhaitez que l’internaute garde un élément toujours visible comme un bouton réservation.

Paramètre d'un bouton

D’autres modules peuvent bénéficier de ce paramétrage :

– les boutons

– les images

– les boutons d’appels… etc

The post Créer un bouton qui descend quand on scroll appeared first on Tycarriou.

]]>
https://tycarriou.info/creer-un-bouton-qui-descend-quand-on-scroll/feed/ 0 26566
Le Soulier d’Emily https://tycarriou.info/26519-2/ https://tycarriou.info/26519-2/#respond Sun, 15 Nov 2020 09:46:04 +0000 https://tycarriou.info/?p=26519 Mise ne ligne d'une petite boutique en ligne sous le principe d'un Click and collect pour le magasin de chaussure Le Soulier d'Emily à Le Hom - Thury-Harcourt dans le Calvados.

The post Le Soulier d’Emily appeared first on Tycarriou.

]]>
Capture d’écran soulier d emily

Mise ne ligne d’une petite boutique en ligne sous le principe d’un Click and collect pour le magasin de chaussure Le Soulier d’Emily à Le Hom – Thury-Harcourt dans le Calvados.

Le Soulier d’Emily : https://le-soulier-d-emily.com

 

Intégration des widgets de boutique 

Intrégration de Woocommerce en version Click and Collect.

  

Informations

Thème : Divi (mise à jour) – Elegant themes
WordPress : 5.5.3
Mise à jour : Catherine Cousin

Système de boutique : woocommerce

 Extensions

Boutique : woocommce
Product Options for WooCommerce

Really Simple SSL

Ulimate Maps de Supsystic

WebP Express

Jetpack

Formulaire de contact : Divi
Réseaux sociaux : Monarch Plugin
Publication de posts : 
SEO : Yoast SEO

Divi WordPress Theme

Véronique Carriou

Véronique Carriou

Webmaster

Je suis là pour vous aider ! Un site internet à taille humaine. Je serai heureuse de vous guider et de vous aider à paraître en ligne.

J'ai une prédilection pour les thèmes proposés par Elegant Themes, propres, claires, faciles à mettre à jour, l'équipe n'a qu'un objectif vous faciliter la vie !

Créer un bouton flottant sur toutes ses pages

Après réflexion, un bouton c'est bien... Mais s'il peut également contenir une image et ressemblée à un mini pop-up c'est mieux ! Donc voici comment créer un Call To Action, le rendre flottant et le placer sur toutes les pages de son site. créer un module Call To...

Souligner les items d’un sous-menu

Cette commande m'a un peu déroutée, mais au final elle est assez simple à mettre en place. En général les sous-menu dans Wordpress sont organisés avec une ligne d'item supérieur et des items de sous-menu placés verticalement les uns sous les autres. Ici le résltat à...

Comment créer des cartes flottantes

Commercer par aller chercher la mise en place dans la bibliothèque Divi après avoir importé les fichiers.Jason a commencé une carrière dans l'éducation avant de co-fonder une agence web spécialisée dans les sites Web Divi.Comment concevoir des cartes flottantes de...

Téléchargez une mise en page Divi

Elegant thèmes fournit très régulièrement des thèmes, des astuces que vous pouvez suivre et installer sur votre blog ou site internet. Pour les télécharger, il faut vous inscrire à la newsletter depuis la page des ressources. Puis cliquer sur le bouton Télécharger les...

Créer un article à partir de la bibliothèque Divi

Nous l'avons déjà vu, il est possible de créer un article ou une page rapidement en partant d'une page existante. Il est également possible de préparer des modèles de pages à l'avance en déterminant les emplacements des textes, des images, des formulaires et d'appeler...

Créer un article à partir d’un article existant avec Divi

Une des solutions pour créer rapidement un contenu c'est de reprendre une présentation déjà existante, une page, un article. De le cloner et d'en modifier le contenu.1/ Cloner une page existante2/ Choisir la page ou l'article que l'on veut dupliquer Rien de plus...

Emilie Boyer Diététicienne-Nutritionniste

Sur cette prestation une aide à la mise en ligne du thème d'Elegant themes : Nutritionist service page ! Un ajustement de l'hébergement ovh et wordpress. Bonne visite !

My Money Plan

Pour une fois il ne s’agît pas d’une réalisation, mais d’une assistance à la mise en place. 10h de forfait pour répondre aux questions posées, adapter les thèmes pour répondre au mieux aux besoin. https://www.mymoneyplan.ch/Informations Thème : Divi WordPress : 5.8...

Créer un bouton qui descend quand on scroll

Comment transformer un simple bouton ou menu fixe en un élèment que suivra l'internaute quand il scrollera sur votre page ? Rien de plus simple. Cliquez sur les paramètres du bouton > Avancé > Scoll Effects > Sticky Position Par défaut, le paramètre est Do...

Le Soulier d’Emily

Mise ne ligne d’une petite boutique en ligne sous le principe d’un Click and collect pour le magasin de chaussure Le Soulier d’Emily à Le Hom – Thury-Harcourt dans le Calvados.

The post Créer un bouton flottant sur toutes ses pages appeared first on Tycarriou.

]]>
https://tycarriou.info/creer-un-bouton-flottant-sur-toutes-ses-pages/feed/ 1 248335